各自的电脑CPU不一样,浏览器默认都是单线程下载,速度基本上是跑不满带宽的,本教程教你解锁浏览器多线程下载。
打开实验性功能设置页面
在地址栏输入以下地址并回车访问
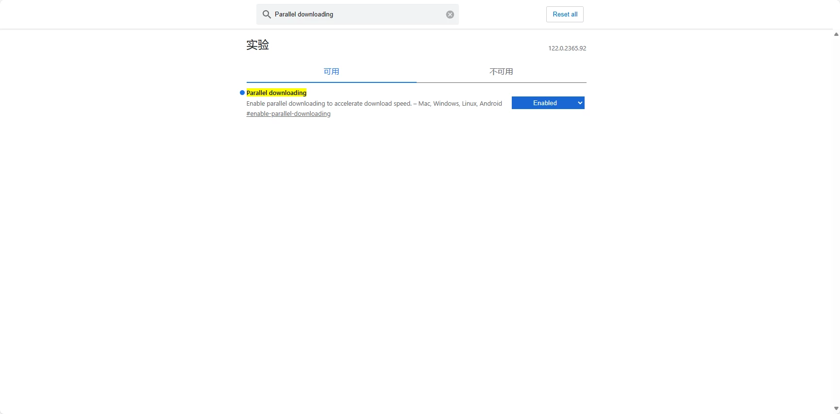
chrome://flags

在页面上方的搜索框中,输入关键词“Parallel downloading”查找到这个选项,点击并选择列表中的“Enabled”选项并重启浏览器,当用户重新启动浏览器并下载某个文件的时候,就会明显感觉到文件的下载速度有了大幅度提升,理论上这个方法适用于所有桌面端Chromium内核浏览器。

建议
多线程下载电脑端还是得看IDM,这玩意是神,本站也有相应的教程,建议阅读!
© 版权声明
THE END







暂无评论内容